微速云系统
一、如果您已经注册好了小程序账号
在【微信】-【授权管理】中点击【前去授权】

用小程序管理员微信扫描授权码,点击授权即可完成授权
二、如果您没有小程序账号
第一步:点击在【微信】-【授权管理】中点击创建小程序

第二步:选择【复用公众号主体快速注册小程序】选项

如果您没有认证的公众号,当然您也可以选择快速注册认证小程序,
1、填写法人姓名、法人微信、企业名称、企业代码,点击确认注册
2、通过法人&企业主体校验,平台向法人微信下发模板消息。法人需在24小时内点击消息,进行身份证信息与人脸识别信息收集
3、信息收集完毕,验证通过后,即可创建已认证的小程序
创建完成后跳转到第五步查看流程
第三步:用授权的公众号管理员扫描注册二维码

第四步:点击确认注册即可完成注册



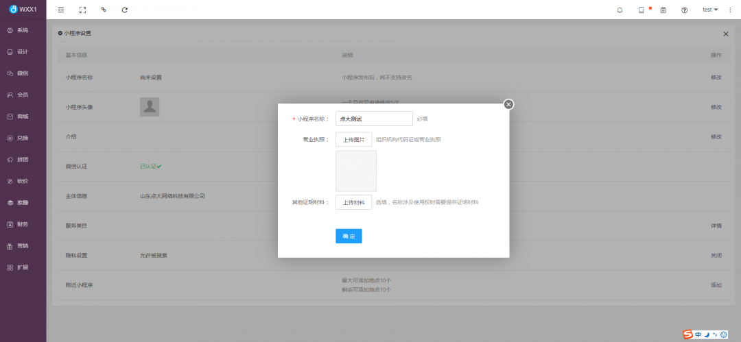
第五步:点击设置按钮,设置小程序昵称、头像、介绍及服务类目


1、设置小程序名称,在小程序名称栏点击修改,填写小程序名称点击确定即可,如果您的主体为组织机构还需要在营业执照项上传组织机构代码证或营业执照;
如果您设置的名称涉及使用权问题时还需要在其他证明材料中上传证明材料

2、设置小程序头像,在小程序头像栏点击修改,上传小程序头像

3、设置小程序介绍,在介绍栏点击修改,设置小程序介绍文字

4、设置小程序服务类目,在服务类目一栏点击详情,添加服务类目,请按照您的实际类目如实填写,小程序提交审核时会对服务类目和小程序内容进行审核

第六步:发布小程序,小程序基本信息设置完成后,即可进行编辑小程序界面,上传产品等操作
小程序内容填充完成之后,在【微信】-【授权管理】进行发布
1、上传代码,点击上传代码,即可上传完成

2、提交审核,点击提交审核按钮,选择服务类目等,点击确认提交

3、等待微信官方审核通过后,如果您设置了自动发布,小程序即完成上线,如果未设置自动发布,则需要点击【发布】后完成上线
上线完成后,如需对小程序界面、菜单、内容等信息进行修改,修改后无需再次进行提交审核操作;
如发现小程序内容未改变是因为小程序有一定时间的缓存,需要您在小程序使用记录中长按并删除使用记录后重新进入查看